Skip to main content

Shopify Integration - Knowledgebase / SalesPad / Extended Modules - Cavallo Technical Support

Shopify Integration

Authors list
  • Product Development

Overview

Cavallo’s integration with Shopify handles automatic syncing of inventory and sales information between SalesPad/GP and a Shopify website. Product and inventory level information is pushed from SalesPad to the website so that customers have visibility of which products are available. Sales orders created by customers on the website are pulled down to SalesPad so that they can be processed and fulfilled. Payment information can also be imported from the website for visibility in SalesPad. After fulfillment and tracking information is updated for each sales order in SalesPad, this information is pushed to the website for customer visibility. If sales orders are voided in SalesPad or GP, those updates are communicated back to the website.

This document covers configuration for all components of the Shopify integration.

Table Of Contents

General Information On Expressions

Overview

Many integration settings allow the use of expressions to configure how internal and external entities should be matched, or to designate which values are assigned from external to internal entities.

Each expression editor will have a set of source objects to match or map from, and a set of destination objects to be matched or populated. These editors allow additional complexity beyond simply mapping source object fields to destination object fields. 

As an example, below is the default expression for Customer Bill To Assignment Mapping - Contact_Person. In this case, the Shopify order is the source object, and a SalesPad CustomerAddr is the destination object. When a new SalesPad CustomerAddr is created in the process of creating a customer for an imported order, this expression is used to populate the Contact_Person field. 

Rather than a single customer name field with the customer’s full name, Shopify has separate first and last name fields, so the Contact_Person field cannot be populated by simply mapping one field to another. The Concat function is used to append the Shopify Customer last name to the first name, with a space in between. If the customer’s first name is “Jane” and last name is “Doe”, the Contact_Person field will be “Jane Doe”. 

Expression editors can also be used to assign hard-coded values when populating fields. In the below example configuration of the Customer Assignment Mapping setting, all customers will be created with value “Z-US$” in the Currency_ID field.

For an example of a more complex use case, the below expression includes an IIF (if statement) conditional. Comments may be included to provide notes for future reference.

The complete expression language documentation can be found here.

Sibling and Child Relationship

A combination of sibling and child expressions can be used during matching. The expressions can be joined using logical operators such as AND, OR, etc.

For example, to match a customer address on Address Line 1 field and Zip field or xZip user field, set the Address Line 1 child operator to AND and the Zip and xZip sibling operator to OR:

Product Export

Overview

The Product Export updates products in Shopify based on new and changed item masters in SalesPad.  Products which exist in both systems are updated in Shopify, and products which do not yet exist in Shopify are automatically created as part of this process.  This component provides flexibility to specify which items and associated values are pushed to Shopify.

General Settings

Export Images During Product Export - Enable this setting to export images during the Product Export.  This could slow down the Product Export considerably.  NOTE: Images can still be exported with Product Image Export while this setting is disabled.  Defaults to ‘False’.

Forward Item Master After Initial Export - If set to True, the product export will forward item masters when they’re first exported to Shopify.  Defaults to ‘False’.

Maximum Image Height And Width In Pixels - Images that have a height or width in pixels greater than this setting’s value will be resized to be smaller than this setting’s value.  If set to 0, images will not be resized but images greater than 4472 x 4472 pixels will not be uploaded.  NOTE: This setting applies to both the Product Export and the Product Image Export.  Defaults to ‘0’.

Product Export Page Size - Determines the maximum number of Shopify products that SalesPad will export in a single API call.  Defaults to ‘2500’.

Matching Settings

Product Item Master Matching - Define the mappings for matching a Shopify Product Variant to a GP Item Master.  This matching setting is only used if the items were not already matched by a previous run of the Product Export.  NOTE: Item links are saved to the spAAIntegratedProductLink table.  NOTE: This setting applies to both the Product Export and the Product Image Export.

Lookup Settings

Product Export Filter - Define the criteria for determining which items export to Shopify.  

Only one priority row should be added to the left grid. The conditions on the right will be used to determine which Item Masters will be exported to Shopify. In the example below, the system will export all items that start with HD-.

Assignment Settings

Item Image UDF - Set the Item Master UDF that contains the product images to send to Shopify.  NOTE: This setting applies to Product Export and Product Image Export components.

Product Assignment Mapping - Define the mappings to be used when exporting a Product.

Product Variant Assignment Mapping - Define the mappings to be used when exporting a Product Variant.

Scripts

Product Pre Export Script - A C# Script that runs before a Product is exported.

Parameters: System.ComponentModel.CancelEventArgs ce, SalesPad.Bus.ItemMaster item, SalesPad.Module.Integration.Shopify.Clients.GraphQL.Product product, SalesPad.Module.Integration.Shopify.Clients.GraphQL.Variant variant

This script runs after all mapping and matching settings have run, but before creating or updating a product in Shopify.  The CancelEventArgs can be used to cancel the export by setting its Cancel property to True.

Processing

The Product Export bulk loads products from Shopify and matches them to item masters in SalesPad based on the Product Item Master Matching setting.  The Product Export Filter is used to filter out any items which should not be exported to Shopify.  Then products that already exist in Shopify are updated if their corresponding SalesPad item has changed, and products that do not yet exist in Shopify are automatically created.  

Both creation and updates use the same Product Assignment Mapping so that fields are updated the same way.  Product variant information for both creation and updates is updated based on the Product Variant Assignment Mapping.

As of SalesPad 5.6.2, if Export Images During Product Export is set to True, the Product Export will also export item images to Shopify products.  The Item Image UDF setting specifies which item master image user fields are sent to Shopify.

Product Image Export

Overview

The Product Image Export exports SalesPad item images to their corresponding Shopify products.  This component is an alternative to configuring the Product Export to export product images via the Export Images During Product Export setting.  Images can take longer to sync than other item data, so it can be helpful to separate that processing so that the Product Export can run faster and more often.  This component also offers script hooks that are specific to the image export process.

This component is available as of SalesPad 5.6.2.

General Settings

Maximum Image Height And Width In Pixels - Images that have a height or width in pixels greater than this setting’s value will be resized to be smaller than this setting’s value.  If set to 0, images will not be resized but images greater than 4472 x 4472 pixels will not be uploaded.  NOTE: This setting applies to both the Product Export and the Product Image Export.  Defaults to ‘0’.

Product Image Export Page Size - Determines the maximum number of Shopify products that SalesPad will export images for in a single API call.  Defaults to ‘100’.

Matching Settings

Product Item Master Matching - Define the mappings for matching a Shopify Product Variant to a GP Item Master.  This matching setting is only used if the items were not already matched by a previous run of the Product Export.  NOTE: Item links are saved to the spAAIntegratedProductLink table.  NOTE: This setting applies to both the Product Export and the Product Image Export.

Lookup Settings

Product Export Filter - Define the criteria for determining which items export to Shopify.

Assignment Settings

Item Image UDF - Set the Item Master UDF that contains the product images to send to Shopify.  NOTE: This setting applies to Product Export and Product Image Export components.

Scripts

Product Image Pre Export Script - A C# script that runs before a product image is exported.  NOTE: This setting only applies to the Product Image Export.

Product Image Post Export Script - A C# script that runs after a product image is exported.  NOTE: This setting only applies to the Product Image Export.

Processing

The Product Image Export bulk loads products from Shopify and matches them to item masters in SalesPad based on the Product Item Master Matching setting.  The Product Export Filter is used to filter out any items which should not be exported to Shopify.  Unlike the Product Export, any item masters which aren’t filtered out by the Product Export Filter but do not match to any Shopify products will be skipped.  It is recommended to schedule the Product Export to run before the Product Image Export so that any new products can be created on the website by the Product Export and then have their images set by the Product Image Export.

The Item Image UDF setting specifies which item master image user fields are sent to Shopify.

Inventory Level Export

Overview

The Inventory Level Export updates item availability information in Shopify based on current inventory levels in SalesPad warehouses.  This ensures that customers placing orders on the website know how much they can order before they will have to wait for backorders.

Matching Settings

Inventory Item Matching - Define the mappings for matching a Shopify Product Variant to a GP Item Master.  This matching setting is only used if the items were not already matched by the Product Export.  NOTE: Item links are saved to the spAAIntegratedProductLink table.

Inventory Level Export Location Matching - Define which Shopify location to use for each GP location in the Inventory Level Export.  A GP location can be matched to multiple Shopify locations, but multiple GP locations cannot be matched to the same Shopify location.  Any unmatched Shopify locations will not be updated.

Assignment Settings

Inventory Assignment Mapping - Define the mappings to be used when exporting inventory quantities.

Processing

The Inventory Level Export bulk loads inventory levels and products from Shopify.  The Inventory Item Matching setting is used to match Shopify products to SalesPad items, and the Inventory Level Export Location Matching setting is used to match Shopify locations to SalesPad warehouses.  Then the Inventory Assignment Mapping setting is used to update the Shopify item availability based on its availability in its corresponding SalesPad item and warehouse.

Customer and Order Import

Overview

The Order Import retrieves all orders in Shopify that are ready to be imported.  It matches customer and contact information to existing customers and contacts in SalesPad, or it creates customers and addresses as needed, before creating the sales orders.  SalesPad orders and lines are created based on configurable mapping settings, then they are linked back to their corresponding Shopify orders, and finally their Shopify orders are flagged as imported.

General Settings

Customer Primary Address - When the Order Import creates a new customer, it will mark the selected address as the customer’s primary address.  Defaults to ‘Bill To’.

Enable Order Import Trace - If enabled, customer and customer address matching information will be logged during order import.  This setting should be enabled for troubleshooting purposes only.  Defaults to ‘False’.

Financial Status Filter - Specify one or more financial statuses which a Shopify order must have in order to be imported.  Defaults to ‘Paid’.

Forward Document After Import - If enabled, the imported order will be forwarded in workflow after being saved.  Defaults to ‘False’.

Fulfillment Status Filter - Specify one or more fulfillment statuses which a Shopify order must have in order to be imported.  Defaults to ‘Unfulfilled’.

Load Order Payment Terms - If set to ‘True’, the Order Import will load each order’s payment terms.  This requires the ‘read_payment_terms’ access scope to be selected for your SalesPad connector app in Shopify.  NOTE: Only the first 250 payment schedules will be included.  Defaults to ‘False’.

Multiple Potential Customers Scenario - Review Queue - Queue that contains orders where a definitive customer match couldn't be found due to multiple possibilities being present. By default, the order will use the customer that has the earliest created date, then the order will be moved to the Workflow Queue designated by this setting to be reviewed.

Named Notes Tab for Shopify Order Comments - Specify which tab to import Shopify order comments to on the Sales Document.  Defaults to ‘Internal Notes’.

Number Of Days To Look Back - Specify the number of days to look back from today to import orders.  For example, set to 30 to import orders only from the last 30 days.  Set to zero to import orders from any time.  Defaults to ‘0’.

Number Of Orders Per Page - Specify the number of orders to import for each page. (Maximum of 50).  Defaults to ‘25’.

Payment Financial Status Filter - Specify one or more financial statuses for which a payment will be created after a successful import.  Defaults to ‘Paid’.

Processed Order Tag - After an order is imported to SalesPad, this tag will be written to the Shopify order to prevent subsequent imports.  Defaults to ‘EXPORTED_TO_SALESPAD’.

Roll Back Order Import Transaction On Error - When enabled, the transaction encompassing the order import will be rolled back when an error occurs.  This prevents data from a partially completed import from being saved to the database.  Defaults to ‘True’.

Matching Settings

These settings use Expression Editors that allow creating custom matching criteria to determine how a Shopify entity should match to a SalesPad entity.

Each Matching setting will build one or more SQL queries to attempt to find a match in the SalesPad database. These queries are executed one at a time in order of Priority (lowest to highest). If an earlier priority query returns a result, that result will be returned to be used in the import, and the subsequent priorities will not execute. 

The diagram below illustrates the sequence in which SalesPad attempts to match a SalesPad Customer, Ship To Address, and Bill To Address each time a Shopify Order is imported.

Customer Matching - Define the mappings for looking up the Customer.  This matching setting is only used if the customers were not already matched by a previous run of the Order Import.  NOTE: Customer links are saved to the spAAIntegratedCustomerLink table.

This setting is used as the first attempt to match a SalesPad Customer to the Shopify Customer. If a customer is found in this step, that customer’s Customer Number will be added to the search criteria when looking up the Ship To and Bill To Addresses.

The default settings attempt to match a SalesPad Customer based on the email of the Shopify Order. The conditions include a LIKE operator combined with an OR sibling operator. The LIKE operator indicates that the Email_To field must contain, but not exactly match, the expression. The OR sibling operator indicates that at least one of the conditions must match in order for a customer record to be considered a match. In the example below, the customer’s Email_To field must match either the Order.Email field, or the Order.Email field with a ‘;’ character appended. For example, if the Shopify customer’s email is “[email protected]”, a SalesPad customer with “[email protected];[email protected]” would be a match. The approximate SQL lookup executed for this condition would be:
“WHERE (customer.Email_To LIKE ‘%[email protected]%’) or customer.Email_To LIKE ‘%[email protected];%’

Note that this setting does not need to be populated, since the customer can also be matched indirectly via Customer Ship To Matching or Customer Bill To Matching settings. If Shopify Orders should be matched by the shipping address instead, then the Customer Matching setting can be cleared, and the Customer Ship To Matching and/or Customer Bill To Matching settings will be used to load the Ship To / Bill To and the corresponding customer.

Customer Ship To Matching - Define the mappings for looking up the Customer Ship To Address.

This setting determines how SalesPad will attempt to look up the Ship To Address for an incoming Shopify order. If a SalesPad Customer was matched via the Customer Matching setting, the Ship To Address must also belong to that customer. Otherwise, the search will consider address codes across all customers. 

For example, if the customer ‘AARONFIT0001’ has already been matched, only address codes having a Customer_Num of ‘AARONFIT0001’ will be considered, even if they otherwise match the criteria in the Ship To Address Matching setting. If a customer has not yet been matched when a Shipping Address is found, the order will be imported under the customer for that shipping address.

The default settings attempt to match a SalesPad Shipping Address in three different steps.

Priority 1

Address: Attempt to find a match based on Address Line 1, City, State, and Zip. All four of these fields must be matched.

Priority 2

Contact: Attempt to find a match based on the First and Last Name of the Shopify Customer or Shopify Shipping Address.

Priority 3

Primary Address: Attempt to find a match based on the Primary Address for the Customer. This assumes that the Customer was matched via the Customer Matching setting.

Customer Bill To Matching - Define the mappings for looking up the Customer Bill To Address.

This setting determines how SalesPad will attempt to look up the Bill To Address for an incoming Shopify order. If a SalesPad Customer was matched via the Customer Matching setting, the Bill To Address must also belong to that customer. Otherwise, the search will consider address codes across all customers. 

For example, if the customer ‘AARONFIT0001’ has already been matched, only address codes having a Customer_Num of ‘AARONFIT0001’ will be considered, even if they otherwise match the criteria in the Bill To Address Matching setting. If a customer has not yet been matched when a Bill To Address is found, the order will be imported under the customer for that shipping address.

The default settings attempt to match a SalesPad Billing Address in three different steps. 

Priority 1

Address: Attempt to find a match based on Address Line 1, City, State, and Zip. All four of these fields must be matched.

Priority 2

Contact Person: Attempt to find a match based on the First and Last Name of the Shopify Customer or Shopify Shipping Address.

Priority 3

Primary Address: Attempt to find a match based on the Primary Address for the Customer. This assumes that the Customer was matched via the Customer Matching setting.

Item Master Matching - Define the mappings for matching a Shopify Line Item to a GP Item Master.  This matching setting is only used if the items were not already matched by the Product Export.  NOTE: Item links are saved to the spAAIntegratedProductLink table.

Each Shopify Line Item will use this setting to find the corresponding SalesPad Item.

The default settings attempt to match a Shopify SKU directly to a SalesPad Item Number.

Assignment Settings

Assignment settings use Expression Editors to define how newly created Customers, Orders and Sales Lines will be populated when created during the order import process.

The target objects will be SalesPad Customers, Contacts, Sales Documents, and Sales Line Items. The source objects will be Shopify Customers, Contacts, Orders, and Line Items.

Each Mapping contains a grid of all the target fields, and an expression that will be used to populate each field. Required fields are grouped under the Suggested category. If a Suggested category field is not populated, an error may occur.

Customer Assignment Mapping - Define the mappings to be used when creating a new Customer.

If an existing SalesPad Customer was not found using the matching settings, then a new Customer will be created using the values in the Customer Assignment Mapping setting.

Customer Ship To Assignment Mapping - Define the mappings to be used when creating a new Customer Ship To Address.

If an existing SalesPad Customer Address was not found using the Customer Ship To Matching setting, then a new Customer Address will be created using the values in Customer Ship To Assignment Mapping setting.

Customer Bill To Assignment Mapping - Define the mappings to be used when creating a new Customer Bill To Address.

If an existing SalesPad Customer Address was not found using the Customer Bill To Matching setting, then a new Customer Address will be created using the values in the Customer Bill To Assignment Mapping setting.

Sales Document Assignment Mapping - Define the mappings to be used when creating a new Sales Document.

When the Shopify Order is imported, this setting will be used to populate the header level fields on the SalesPad Sales Document.

Sales Line Assignment Mapping - Define the mappings to be used when creating a new Sales Line Item.

When the Shopify Order is imported, each line on that order will be created as a sales line on the SalesPad Sales Document.  Each sales line’s fields are set based on the Sales Line Assignment Mapping setting.

The Item Number is determined by the Item Master that is matched by the Item Master Matching setting. If a valid item was not found, then an expression like the one below can be used to import the Shopify Line Item as a Sales Line Item that is a non-inventory item. (Note that ZZ- is the default value in the Non-Inventory Prefix setting and should be updated to the local environment's value)

A few other line item fields are set by the integration component by default, but they can be overridden by this setting: Unit_Price, Markdown_Amount, Tax_Amount, Funct_Tax_Amount.

Sales Document Payment Mapping - Define the mappings to be used when creating a Sales Document Payment.

Scripts

Sales Document Pre Import Script - A C# Script that runs before a Sales Document is imported.

Parameters: System.ComponentModel.CancelEventArgs ce, Object sourceDoc, SalesPad.Bus.SalesDocument sd

When importing a Shopify Order, this script runs before any assignments have been executed. This script can be used to cancel the import early by setting ce.Cancel = true. Note that Sales Document fields populated by this script may be overridden by assignment settings.

Customer And Address Matching Script - A C# Script that runs after the customer and addresses have been matched, and can be used to load a different customer, ship to address, or bill to address.

Parameters: System.ComponentModel.CancelEventArgs ce, Object sourceDoc, SalesPad.Bus.Customer customer, SalesPad.Bus.CustomerAddr shipToAddr, SalesPad.Bus.CustomerAddr billToAddr, bool multipleCustomersFound

This script will run after the customer and addresses have been matched.  It can be used to do more complex assignments or additional validation, and it can cancel the import by setting ce.Cancel = true.

Sales Document Pre Save Script - A C# Script that runs just before a Sales Document is saved.

Parameters: System.ComponentModel.CancelEventArgs ce, Object sourceDoc, SalesPad.Bus.SalesDocument sd

After this script runs, the new sales document is saved. This script is the last opportunity to adjust values, or cancel the import by setting ce.Cancel = true.

Sales Document Payment Script - A C# Script that can be used to override the default payment mappings. (Setting: Sales Document Payment Mapping)

Parameters: System.ComponentModel.CancelEventArgs ce, Object sourceDoc, SalesPad.Bus.SalesDocument sd

This script can override the default payment mappings, and it can cancel the import by setting ce.Cancel = true.

Item Master Matching Script - A C# Script that can be used to load SalesPad.Bus.ItemMaster item. 

Parameters: System.ComponentModel.CancelEventArgs ce, Object sourceDoc,  Object sourceLine, SalesPad.Bus.SalesDocument sd, SalesPad.Bus.ItemMaster item

This script can override the default matched Item Master, and it can cancel the import by setting ce.Cancel = true.

Processing

For each sales order in the website, the Order Import component attempts to match a SalesPad Customer to the Shopify Customer based on the Customer Ship To Matching, Customer Bill To Matching, and Customer Matching settings. If no match is found, a new customer is created in SalesPad based on the Customer Assignment Mapping setting, and address codes for the new customer are determined by the Customer Ship To Assignment Mapping and Customer Bill To Assignment Mapping settings. 

Once the customer and addresses are matched or created, the sales order is created based on the Sales Document Assignment Mapping, Item Master Matching, and Sales Line Assignment Mapping settings. Payment information can be imported for sales orders via the Sales Document Payment Mapping setting.  A tag is added to each order in Shopify to indicate that importing was completed.

Customer and Customer Address Tracing

Depending on the complexity of the matching configuration, it may be difficult to tell how each customer and customer address is getting matched during order import. Order Import Tracing functionality will log every possible matching result to the spAAIntegrationTrace table in the database, regardless if matching was successful or not. Tracing may be enabled by enabling the Enable Order Import Trace setting under Order Import. Note that enabling this setting may cause database bloat, so it is intended only for troubleshooting purposes.

The following quick report can be used to query the spAAIntegrationTrace table in SalesPad:

<report name="AA Integration Trace" AutoLinks="true" GroupFooterShowMode="Expanded" bestFitAll="true" AutoFit="false">
  <description />
  <query addWhere="true">SELECT *
FROM (
SELECT Automation_Name = ai.Instance_Name
,Automation_Description = ai.Instance_Description
,Component_Name = aic.Component_Name
,Trace_Name = ait.Trace_Name
,Group_ID = ait.Group_ID
,External_Object_Key = ait.External_Object_Key
,External_Object = ait.External_Object
,Mapping_Info = ait.Mapping_Info
,Business_Object_Name = ait.Business_Object_Name
,Search_Clause = ait.Search_Clause
,Results = ait.Results
,Created_On = ait.Created_On
,Created_By = ait.Created_By
FROM spAAIntegrationTrace AS ait WITH (NOLOCK)
LEFT JOIN spAAInstance AS ai WITH (NOLOCK) ON ai.AA_Instance_ID = ait.AA_Instance_ID
LEFT JOIN spAAInstanceComponent AS aic WITH (NOLOCK) ON aic.AA_Instance_ID = ait.AA_Instance_ID
AND aic.Component_ID = ait.AA_Component_ID
) AS a</query>
  <search name="Automation Name" column="Automation_Name" searchOp="LIKE" Type="Text" />
  <search name="Trace Name" column="Trace_Name" searchOp="LIKE" Type="Text" />
  <search name="External Object Key" column="External_Object_Key" searchOp="LIKE" Type="Text" />
  <search name="Business Object Name" column="Business_Object_Name" searchOp="LIKE" Type="Text" />
  <search name="Created On" column="Created_On" searchOp="=" Type="DateTime" />
  <OnRunScript />
</report>

 

The embedded SQL query can be used directly from SSMS.

Order Export

Overview

The Order Export component creates orders in Shopify based on SalesPad sales orders.  It exports open SalesPad orders which are in specific workflow queues, creates each corresponding website order based on configurable mapping settings, and then it forwards the SalesPad orders in workflow once processing is complete.

This component is available as of SalesPad 5.6.4.

General Settings

Export Orders In Workflow Queue - Specify the workflow queues that will be processed to export documents to the website.

Exported Order Tag - The Order Export will write this tag to exported Shopify orders.  The Order Import will then filter out orders with this tag to help ensure that exported orders aren’t imported.  Defaults to ‘IMPORTED_FROM_SALESPAD’.

Inventory Behavior - The strategy for handling updates to Shopify inventory when exporting an order to Shopify.  Defaults to ‘Decrement Obeying Policy’.

Line Num Custom Attribute Name - The name of the line item custom attribute which contains the linked sales line item’s Line Num.  This attribute is required for the Order Export to be able to write External IDs to each sales line item after creating the order.  Beginning the attribute’s name with an underscore (_) signals to Shopify to hide the attribute from places such as the order status page.  Defaults to ‘_SalesPad Line Num’.

Order Export Failure Queue - In the event of an unsuccessful export, the document will be placed into this queue.

Send Receipt - Whether to send an order confirmation to the customer.  Defaults to ‘False’.

Matching Settings

Customer Matching - Define the mappings for finding the website customer based on the SalesPad customer.  This matching setting is only used if the customers were not already matched by the Order Import.  NOTE: Customer links are saved to the spAAIntegratedCustomerLink table.

This matching setting is simpler than the Order Import’s Customer Matching setting.  The setting allows users to select which SalesPad field to match to a Shopify customer’s primary email address.  The email addresses must exactly match.

By default, Customer Matching will try to match the sales document’s customer’s primary address’s email address to a Shopify customer’s primary email address.  Users can change which SalesPad field to use, but cannot change which Shopify field to use or add more fields to match on.

If the Order Import had previously matched a SalesPad customer to a Shopify customer, the Order Export will use that match instead of using this setting.

Item Master Matching - Define the mappings for finding the website product variant based on the SalesPad item.  This matching setting is only used if the items were not already matched by the Product Export.  NOTE: Item links are saved to the spAAIntegratedProductLink table.

This matching setting is simpler than the Order Import’s Item Master Matching setting.  The setting allows users to select which SalesPad field to match to a Shopify product variant’s SKU.  The fields must exactly match.

By default, Item Master Matching will try to match the sales line item’s item number to a Shopify product variant’s SKU.  Users can change which SalesPad field to use, but cannot change which Shopify field to use or add more fields to match on.

If the Product Export had previously matched a SalesPad item master to a Shopify product variant, the Order Export will use that match instead of using this setting.

Assignment Settings

Order Mappings - Define the mappings to be used when creating a new order on the website.  NOTE: The Currency and Presentment Currency fields will roll down to various monetary fields, and are meant to always correspond to the GP functional currency and the sales document’s currency respectively.

This setting controls some of the basic header information for the order.  Various other assignment settings control building out the rest of the order.

Billing Address Mapping - Define the mappings to be used when creating a billing address for a new order on the website.

Discount Mapping - Define the mappings to be used when creating a discount for a new order on the website.

While Shopify normally has line-level discounts, they are not available when creating an order via Shopify’s API, so all line discounts are placed on the header.

Line Item Custom Attribute Mapping - Assign values to a line item’s custom attributes.

Shopify line items have custom attributes which can store arbitrary information.  To create a custom attribute, click the Add Mapping button.  In the right grid, give the attribute a name and map the value to a field or expression.  Note that the name in the right grid is what is sent to Shopify, while the name in the left grid is only for reference.

In the following example, the Order Export will send each sales line item’s unit of measure to Shopify.  This attribute is visible on Shopify’s admin hub as well as the order status page.  Note that attributes which have a name starting with a ‘_’ will only be visible on the admin hub by default.

Line Item Mapping - Define the mappings to be used when creating a new line item on the website.

Misc Charge Mapping - Define the mappings to be used when creating a new line item representing the sales document’s Misc Charge to the website.

The Order Export exports all sales document data which contributes to the document’s total.  Line item prices, discounts, freight, and taxes all have Shopify equivalents, but misc charge does not.  Therefore, misc charges are exported to Shopify as an extra line item.

Order Custom Attribute Mapping - Assign values to an order’s custom attributes.

Shopify orders have custom attributes which can store arbitrary information.  To create a custom attribute, click the Add Mapping button.  In the right grid, give the attribute a name and map the value to a field or expression.  Note that the name in the right grid is what is sent to Shopify, while the name in the left grid is only for reference.

In the following example, the Order Export will send each sales document’s sales territory to Shopify.  This attribute is visible on Shopify’s admin hub in the additional details section.

Payment Transaction Mapping - Define the mappings to be used when creating a new payment transaction for a new order on the website based on SalesPad payment information.

Shipping Address Mapping - Define the mappings to be used when creating a shipping address for a new order on the website.

Shipping Line Mapping - Define the mappings to be used when creating a new shipping line on the website.  The Order Export will only create a single shipping line, and only if the shipping line has a price.

Tax Line Mapping - Define the mappings to be used when creating a new tax line on the website.  The Order Export will only create a single tax line on the order header.

Scripts

Order Pre Export Script - A C# Script that runs before an Order is exported.

Parameters: System.ComponentModel.CancelEventArgs ce, SalesPad.Bus.SalesDocument sd, SalesPad.Shopify.OrderCreateOrderInput order, SalesPad.Shopify.OrderCreateOptionsInput options

This script runs after all mapping and matching settings have run, but before creating the order in Shopify.  The CancelEventArgs can be used to cancel the export by setting its Cancel property to True.

Order Post Export Script - A C# Script that runs after an Order is exported.

Parameters: SalesPad.Bus.SalesDocument sd, SalesPad.Shopify.OrderCreateOrderOutput order

This script runs after the Order Export creates the Shopify order, but before saving the order and line IDs to the sales document.

Processing

The Order Export processes all sales documents which are in any of the queues specified by the Export Orders In Workflow Queue setting.

SalesPad only allows a sales document to be linked to a single eCommerce website.  If an Order Import component created the sales document, then any Order Export components will not export the sales document to another website.  Likewise, once an Order Export component exports a sales document to one website, other Order Export components will not export the sales document.  A sales document’s External ID field having a value indicates that the document is linked to a website order.

The Order Export runs all of the mapping settings to build most of the Shopify order.  If the Order Import had previously matched the sales document’s customer to a Shopify customer, the Order Export will assign the order to that Shopify customer.  Otherwise it will use the Customer Matching setting to determine which customer to use.  Likewise, if the Product Export had previously matched a sales line item’s item master to a product variant, the Order Export will use that product variant.  Otherwise it will use the Item Master Matching setting.

The Order Export then creates an order in Shopify.  It writes the website order’s ID to the sales document’s External ID in SalesPad, and each website line item’s ID to each SalesPad sales line item’s External ID.  Finally, it saves the sales document and forwards the document to its next workflow queue.

The Order Export checks for the possibility that a previous run of the component created an order in Shopify but SalesPad did not receive a response from Shopify or failed to save the sales document.  It checks for open orders in Shopify which have a source identifier corresponding to the sales document.  If it finds a matching order, the export will skip ahead to writing the External IDs to the sales document and lines, so that it does not create a duplicate website order.

Order Update Export

Overview

The Order Update Export component sends tracking numbers and fulfillments back to Shopify for orders that were originally created by the Order Import component.  It targets specific workflow queues, and it forwards orders out of those queues once processing is complete.  This component can also trigger Shopify to capture the order’s authorization and/or to notify the customer that order updates have occurred.

General Settings

Capture Payment Upon Completing Fulfillment - If set to True, pending authorizations on Shopify orders will be captured by Shopify once the order is completely fulfilled.  Defaults to ‘False’.

Orders that were imported from Shopify will need to be directed into this queue so that they can export fulfillment and tracking information back to Shopify.  They will wait to be processed, and afterward they will be forwarded in workflow.

Export Failure Queue - In the event of an unsuccessful export, the document will be placed into this queue.

If there is an exception during the order export process, the document will be moved to this queue and the error will be logged to the Automation Agent Action Center.

Notify Customers - If set to True, Shopify will email the order’s customer when the Order Update Export creates or updates fulfillments.  Defaults to ‘True’.

Update Orders In Workflow Queue - Queues that contain orders ready to be exported to Shopify.  This component will ignore orders which do not have an External ID, but will assume that any orders which have an External ID belong to the linked Shopify store even if the order originated from a different automation instance.

Orders that were imported from Shopify will need to be directed into one of these queues so that they can export fulfillment and tracking information back to Shopify.  They will wait to be processed, and afterwards they will be forwarded in workflow.

Matching Settings

Order Update Export Location Matching - Define which Shopify location to use for each GP location in the Order Update Export.  A GP location can only be matched to one Shopify location, but multiple GP locations can be matched to the same Shopify location.

Sales Line Matching - Define the optional mappings for matching a Sales Line to a Shopify line.  Can be used to override the default line matching.

By default, the Order Update Export will use the External ID column on sales line items to determine which Shopify line corresponds to it.  The Sales Line Matching setting can override this behavior if needed, but it is recommended to leave the setting blank.

Assignment Settings

Captured Payment Mapping - Define the mappings to be used when creating a Sales Document Payment after capturing an authorization.

Processing

The Order Update Export processes all sales orders which are in any of the queues specified by the Update Orders in Workflow Queue setting.  It uses the link that was created when each order was imported to call the Shopify API and update the corresponding Shopify order.  For sales documents, the External ID designates the linked Shopify Order ID.  For sales lines, the Sales Line Matching setting is used to find the corresponding Shopify line.  The sales line also has an External ID that stores the ID of the corresponding Shopify line item; if the Sales Line Matching setting has been left blank, or did not find a match for a given line, then the External ID is used to find the Shopify line. 

Fulfillments and tracking information are added for each Shopify sales line.  If Notify Customers is enabled, then a flag is sent to trigger Shopify to notify the customer that this information has been updated.  If Capture Payment Upon Completing Fulfillment is enabled, then a flag is sent to trigger Shopify to capture the pending payment.

The SalesPad order is forwarded in workflow if all processing was successful, and otherwise it is moved to the workflow queue in the Export Failure Queue setting.

Order Invoiced Export

Overview

The Order Invoiced Export can run after a Shopify-linked sales document is transferred to an invoice.  This component can perform various updates such as capturing an authorization or closing the order.  It targets specific workflow queues, and it forwards invoices out of those queues once processing is complete.

This component is available as of SalesPad 5.6.2.

General Settings

Capture Payment - Trigger Shopify to capture the pending Shopify authorization once the SalesPad order is fully invoiced.  Defaults to ‘False’.

Close Website Order - Close the Shopify order once the SalesPad order is fully invoiced.  Defaults to ‘False’.

Close Website Order Financial Status Filter - Specify one or more financial statuses which a Shopify order must have in order to close the order.  This setting will be ignored if it’s blank or if Close Website Order is set to ‘False’.  Defaults to ‘Paid’.

Invoice Export Failure Queue - In the event of an unsuccessful export, the document will be placed into this queue.

Invoice Export Queue - Queues that contain invoices ready to be exported to Shopify.  This component will ignore invoices which do not have an External ID, but will assume that any invoices which have an External ID belong to the linked Shopify store even if the corresponding order originated from a different automation instance.

Invoice Notify - Send an invoice to the customer.  Defaults to ‘False’.

Invoice Notify Financial Status Filter - Specify one or more financial statuses which a Shopify order must have in order to send an invoice.  This setting will be ignored if it’s blank or if Invoice Notify is set to ‘False’.  Defaults to ‘Pending’.

Assignment Settings

Capture Payment Transaction Mapping - Define the mappings to be used when creating a Sales Document Payment after the Order Invoiced Export captures an authorization.

Invoice Notify Email Mapping - Define the mappings to be used when sending an invoice.

This setting can be left blank, in which case Shopify will compose the email based on order and customer data.

Processing

The Order Invoiced Export is capable of doing 3 different things depending on settings and the state of the Shopify order.

If the Capture Payment setting is enabled, the SalesPad order is fully invoiced, and the Shopify order has an authorization, the component will capture that authorization.  If successful, the component will write back the captured transaction to the SalesPad invoice.

If the Invoice Notify setting is enabled and the Invoice Notify Financial Status Filter setting is either blank or contains the order’s current financial status, Shopify will send an invoice reminder to the customer.

If the Close Website Order setting is enabled and the Close Website Order Financial Status Filter setting is either blank or contains the order’s current financial status, the component will close the Shopify order.  Note that this setting is redundant with Shopify’s Automatically archive the order setting, and it may make more sense to use the Shopify setting.

Finally, the Order Invoiced Export will forward the invoice in workflow if there were no processing errors; otherwise, it will move the invoice to the workflow queue in the Invoice Export Failure Queue setting.  If the export did not update the Shopify order in any way due to settings or the order’s status, the invoice will still forward and the export will still be reported as successful.

Order Voided Export

Overview

The Order Voided Export component is used to automatically cancel orders in Shopify after they have been voided in SalesPad.

General Settings

Number Of Days To Look Back - Specify the number of days to look back from today to export voided orders.  For example, set to 30 to export voided orders only from the last 30 days.  Set to zero to export voided orders from any time.  Defaults to ‘30’.

Assignment Settings

Order Cancel Options Assignment Mapping - Define the mappings to be used when canceling an order.

Processing

The Order Voided Export loads SalesPad orders that have been voided in the timeframe defined in the Number Of Days To Look Back setting and are linked to a Shopify order.  For each order, if it has not already been voided in Shopify, then the Order Cancel Options Assignment Mapping setting is used to cancel it in Shopify.

GraphQL and SalesPad Model Differences

Matching, mapping, and script settings often show a list of Shopify fields.  These fields do not always use the same names as Shopify’s GraphQL API, and they are sometimes located in different places within the model.  This is because SalesPad uses a more static version of Shopify’s model in order to reduce the number of breaking changes between SalesPad versions.

This section lists the field mappings for the entities which have the most notable differences between SalesPad’s Shopify model and Shopify’s GraphQL model.

Order Import, Order Update Export, and Order Voided Export

Order

SalesPad Field

Shopify GraphQL Field

Id

legacyResourceId

AdminGraphQLAPIId

id

BillingAddress

billingAddress

BrowserIp

clientIp

BuyerAcceptsMarketing

customerAcceptsMarketing

CancelReason

cancelReason

CancelledAt

cancelledAt

ClosedAt

closedAt

Confirmed

confirmed

CreatedAt

createdAt

Currency

currencyCode

Customer

customer

CustomerLocale

customerLocale

DiscountApplications

discountApplications

Email

email

FinancialStatus

displayFinancialStatus

FulfillmentStatus

displayFulfillmentStatus

Phone

phone

Tags

tags

LineItems

lineItems

LocationId

retailLocation.legacyResourceId

Name

name

Note

note

NoteAttributes

customAttributes

OrderStatusUrl

statusPageUrl

PaymentGatewayNames

paymentGatewayNames

ProcessedAt

processedAt

ShippingAddress

shippingAddress

ShippingLine

shippingLine

SourceIdentifier

sourceIdentifier

SourceName

sourceName

SubtotalPrice

subtotalPriceSet.shopMoney.amount

TaxLines

taxLines

TaxesIncluded

taxesIncluded

Test

test

TotalDiscounts

totalDiscountsSet.shopMoney.amount

TotalLineItemsPrice

subtotalPriceSet.shopMoney.amount

TotalTipReceived

totalTipReceivedSet.shopMoney.amount

TotalPrice

totalPriceSet.shopMoney.amount

TotalTax

totalTaxSet

TotalWeight

totalWeight

UpdatedAt

updatedAt

Transactions

transactions

CurrentTotalDutiesSet

currentTotalDutiesSet

OriginalTotalDutiesSet

originalTotalDutiesSet

PresentmentCurrency

presentmentCurrencyCode

TotalLineItemsPriceSet

subtotalPriceSet

TotalDiscountsSet

totalDiscountsSet

CurrentShippingPriceSet

currentShippingPriceSet

TotalShippingPriceSet

totalShippingPriceSet

SubtotalPriceSet

subtotalPriceSet

TotalPriceSet

totalPriceSet

TotalOutstanding

totalOutstandingSet.shopMoney.amount

TotalTaxSet

totalTaxSet

EstimatedTaxes

estimatedTaxes

CurrentSubtotalPriceSet

currentSubtotalPriceSet

CurrentTotalDiscounts

currentTotalDiscountsSet.shopMoney.amount

CurrentTotalDiscountsSet

currentTotalDiscountsSet

CurrentTotalPrice

currentTotalPriceSet.shopMoney.amount

CurrentTotalPriceSet

currentTotalPriceSet

CurrentTotalTax

currentTotalTaxSet.shopMoney.amount

CurrentTotalTaxSet

currentTotalTaxSet

PaymentTerms

paymentTerms

CurrentTotalAdditionalFeesSet

currentTotalAdditionalFeesSet

OriginalTotalAdditionalFeesSet

originalTotalAdditionalFeesSet

PoNumber

poNumber

TaxExempt

taxExempt

TotalTipReceivedSet

totalTipReceivedSet

TotalOutstandingSet

totalOutstandingSet

Line Item

SalesPad Field

Shopify GraphQL Field

Id

id (number portion only)

AdminGraphQLAPIId

id

FulfillableQuantity

unfulfilledQuantity

Price

originalUnitPriceSet.shopMoney.amount

ProductId

product.legacyResourceId

CurrentQuantity

currentQuantity

Quantity

quantity

RequiresShipping

requiresShipping

SKU

sku

Title

title

VariantId

variant.legacyResourceId

VariantGlobalId

variant.id

VariantTitle

variantTitle

Name

name

Vendor

vendor

GiftCard

isGiftCard

Taxable

taxable

TaxLines

taxLines

TotalDiscount

totalDiscountSet.shopMoney.amount

TotalDiscountSet

totalDiscountSet

Properties

customAttributes

DiscountAllocations

discountAllocations

ProductExists

‘True’ if product is not null

PriceSet

originalUnitPriceSet

Duties

duties

Transaction

SalesPad Field

Shopify GraphQL Field

Id

id (number portion only)

AdminGraphQLAPIId

id

Amount

amountSet.shopMoney.amount

Authorization

authorizationCode

AuthorizationExpiresAt

authorizationExpiresAt

CreatedAt

createdAt

Gateway

gateway

Kind

kind

Receipt

receiptJson

ErrorCode

errorCode

Status

status

Test

test

Currency

amount.presentmentMoney.currencyCode

ParentId

parentTransaction.id (number portion only)

ProcessedAt

processedAt

MaximumRefundable

maximumRefundableV2.amount

PaymentId

paymentId

TotalUnsettledSet

totalUnsettledSet

AmountSet

amountSet

Product Export and Product Image Export

Product

SalesPad’s Shopify model and Shopify’s GraphQL model are currently identical for products.  This includes SalesPad’s Id field including the “gid://shopify/Product/” portion of the Id.

Product Variant

SalesPad Field

Shopify GraphQL Field

Id

id

Barcode

barcode

CompareAtPrice

compareAtPrice

Price

price

TaxCode

taxCode

Taxable

taxable

Sku

inventoryItem.sku

Tracked

inventoryItem.tracked

Weight

inventoryItem.measurement.weight.value

WeightUnit

inventoryItem.measurement.weight.unit

Other Export Components

The other export components do not have notable differences between the SalesPad and Shopify models.

Metafields

Overview

Orders, customers, products, and variants have metafields in Shopify.  Metafields are similar to SalesPad user fields in that they allow users to create their own fields.  Users can map metafields to SalesPad fields and use metafields in matching settings.

The following components support the following metafields:

Product Export - Product and variant metafields

Order Import - Order and customer metafields

Order Export - Order metafields

A few Order Update Export and Order Voided Export settings also technically support order and customer metafields, but not in ways which are broadly useful.  These two export components do not update any metafields in Shopify.

Metafield support is available as of SalesPad 5.7.1.

Settings

Customer Metafields - Select any Shopify customer metafields which should be available in the data mapping settings for imports and exports.

Order Metafields - Select any Shopify order metafields which should be available in the data mapping settings for imports and exports.

Product Metafields - Select any Shopify product metafields which should be available in Product Export data mapping settings.

Variant Metafields - Select any Shopify variant metafields which should be available in Product Export data mapping settings.

Usage

This integration only supports metafields which have a metafield definition.  Users can create, view, and edit metafield definitions in the Shopify admin portal by going to Settings and selecting ‘Metafields and metaobjects’.

Orders, customers, products, and variants each have a metafields setting which determines which metafields are available for mapping and matching settings.  All of these settings are in the Metafields category.  To configure one of these settings, select the setting and open its editor with its ‘...’ button.  This will open a grid which shows all of the object’s metafield definitions.

To make a metafield available in mapping and matching settings, check its checkbox.  Once done making changes, click the OK button and then the Save button.

Enabled metafields will appear within various assignment and matching settings.  How they appear within each setting varies based on whether the Shopify object is the target object or one of the source objects.

Some export mapping settings such as Product Assignment Mapping, Product Variant Assignment Mapping, and Order Mapping feature a Shopify object which supports metafields as the target object.  These settings display the object’s metafields in a section at the bottom of the field mappings grid.  Just like core Shopify fields, users can simply assign SalesPad fields, static values, or other expressions to metafields.

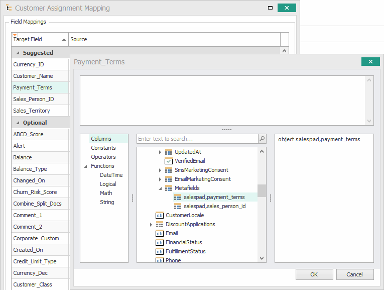
The Order Import mapping settings have order and customer metafields available within the expression editor’s list of columns.  To map an order metafield to a SalesPad field, open the field’s expression editor, go to Columns, expand Order, and expand Metafields.  This will show all enabled order metafields.  Double-clicking a metafield will add it to the mapping.

Customer metafields are also available.  The Order object has a Customer node which has its own Metafields node.  Note that the Customer object in the previous screenshot is a SalesPad business object and thus will not have Shopify metafields.

Certain matching settings such as the Order Import’s Customer Matching and the Product Export’s Product Item Master Matching also have metafields available.  They work the same way as they do for the Order Import mapping settings.  Users can select metafields from the expression editor’s list of columns.

 

Helpful Unhelpful

1 of 1 people found this page helpful