Overview
Security Script Manager is a module in SalesPad Desktop that allows users to easily view and modify any C# scripts that pertain to a specific security in security editor. Any scripts from different security groups are viewable and modifiable. In this document you will learn how to read the Security Script Manager Script screen and how to select scripts to modify and view.
Note: It is recommended that any users editing these scripts have a working knowledge of C#.
Note: You can access user defined fields by using square brackets and quotes after the business object variable. For example, the Sales Document presave script has "sd" as the business object variable (noted at the top of the scripting window). To access a Sales Document user field, use the following format: sd["xYourUserFieldName"]
Table of Contents
Security Script Manager
To access Security Script Manager, navigate to the top left of the SalesPad window and click on the folder, then go to System, then click on Security Script Manager.

The Security Script Manager screen is divided into informational sections with a Script Editor section.

Usage
Plugins
The Script Editor section will allow you to select the security plugin script that you want to view and/or modify. The left column is the affected plugin, and the right column is the script name from the Security Sub-settings.

The highlighted area on the right of this screenshot displays the classes that can be accessed through that scripting area by default.
User Groups
The user groups section will allow you to select the group that you want to view and/or modify the security script. The selected column identifies which groups you will save the selected script to. The Plugin Enabled column allows you to see whether or not the plugin is enabled for the security group. This column cannot be edited in Security Script Manager.

Script Information
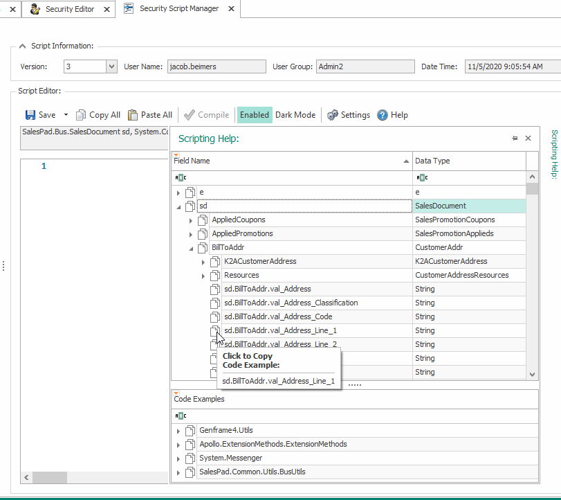
Script Information displays data about the script that is being edited in Script Editor. The Version is the iteration of the script that you are editing. You can view older versions of a script by clicking the dropdown menu. The User Name is the user who is editing the scripts. The User Group is the security group that the script applies to. The Date Time is the time that the script version was saved.

Script Editor
Editing a Script
The Script Editor display pane will show the currently selected plugin script for the selected security group. You can edit the script in this window. After editing the script, you can validate the script by clicking the Compile button on the toolbar. The results of Compiling will be displayed underneath the script.

The Copy All button can be used to copy the selected script, and the Paste All button can be used to paste text into the Script Editor. The Enabled/Disabled button will allow a user to change the status of the sub-security.
If you need assistance identifying the fields for the script you are working on, click the Help button to see a list of classes and the fields for the selected class. You can click the Copy button to copy the selected field to the clipboard.

Saving a Script
After you have finished editing a script, ensure that you have selected all of the relevant Security Groups from the User Group pane. When you click the Save button, it will save the script for every Security Group marked as Selected.
Security
Security Script Manager – Allows users to access the Security Script Manager plugin.